visStatistics: The right test, visualised.

The R package visStatistics allows for rapid visualisation and statistical analysis of raw data. It automatically selects and visualises the most appropriate statistical hypothesis test between two vectors of class integer, numeric or factor.

This workflow is particularly suited for browser-based interfaces that rely on server-side R applications connected to secure databases, where users have no direct access, or for quick data visualisation, e.g. in statistical consulting projects.

Installation of latest stable version from CRAN

1. Install the package

install.packages("visStatistics")

2. Load the package

library(visStatistics)

Installation of the development version from GitHub

1.Install devtools from CRAN if not already installed:

install.packages("devtools")

2. Load the devtools package:

library(devtools)

3. Install the visStatistics package from GitHub:

install_github("shhschilling/visStatistics")

4. Load the visStatistics package:

library(visStatistics)

5. View help for the main function:

? visstat

Getting Started

The function visstat() accepts input in two ways:

# Standardised form (recommended):
visstat(x, y)

# Backward-compatible form:
visstat(dataframe, "name_of_y", "name_of_x")

In the standardised form, x and y must be vectors of class "numeric", "integer", or "factor".

In the backward-compatible form, "name_of_x" and "name_of_y" must be character strings naming columns in a data.frame named dataframe. These column must be of class "numeric", "integer", or "factor". This is equivalent to writing:

visstat(dataframe[["name_of_x"]], dataframe[["name_of_y"]])

To simplify the notation, throughout the remainder, data of class numeric or integer are both referred to by their common mode numeric, while data of class factor are referred to as categorical.

The interpretation of x and y depends on their classes:

visstat() selects the appropriate statistical test and generates visualisations accompanied by the main test statistics.

Examples

library(visStatistics)

Numerical response and categorical predictor

When the response is numerical and the predictor is categorical, test of central tendencies are selected.

Welch two sample t-test

InsectSprays data set — both input forms

insect_sprays_ab <- InsectSprays[InsectSprays$spray %in% c("A", "B"), ]
insect_sprays_ab$spray <- factor(insect_sprays_ab$spray)

# Standardised
visstat(insect_sprays_ab$spray, insect_sprays_ab$count)

# Backward-compatible function call resulting in same output
# visstat(insect_sprays_ab,"count", "spray")

mtcars data set

mtcars$am <- as.factor(mtcars$am)
t_test_statistics <- visstat(mtcars$am, mtcars$mpg)

# t_test_statistics

Wilcoxon rank sum test

grades_gender <- data.frame(
  sex = factor(rep(c("girl", "boy"), times = c(21, 23))),
  grade = c(
    19.3, 18.1, 15.2, 18.3, 7.9, 6.2, 19.4, 20.3, 9.3, 11.3,
    18.2, 17.5, 10.2, 20.1, 13.3, 17.2, 15.1, 16.2, 17.0, 16.5, 5.1,
    15.3, 17.1, 14.8, 15.4, 14.4, 7.5, 15.5, 6.0, 17.4, 7.3, 14.3,
    13.5, 8.0, 19.5, 13.4, 17.9, 17.7, 16.4, 15.6, 17.3, 19.9, 4.4, 2.1
  )
)

wilcoxon_statistics <- visstat(grades_gender$sex, grades_gender$grade)

One-way test

one_way_npk <- visstat(npk$block,npk$yield)

Kruskal-Wallis test

visstat(iris$Species, iris$Petal.Width)

The generated graphs can be saved in all available formats of the Cairo package. Here we save the graphical output of type “pdf” in the plotDirectory tempdir():

visstat(
iris$Species,iris$Petal.Width,graphicsoutput = "pdf",plotDirectory = tempdir()
)

Numerical response and numerical predictor: Linear Regression

linreg_cars <- visstat(cars$speed ,cars$dist)

Increasing the confidence level conf.level from the default 0.95 to 0.99 leads two wider confidence and prediction bands:

Both varibles categorical

Pearson’s Chi-squared test

Count data sets are often presented as multidimensional arrays, so - called contingency tables, whereas visstat() requires a data.frame with a column structure. Arrays can be transformed to this column wise structure with the helper function counts_to_cases():

hair_eye_color_df <- counts_to_cases(as.data.frame(HairEyeColor))
visstat(hair_eye_color_df$Eye, hair_eye_color_df$Hair)

Fisher’s exact test

hair_eye_color_male <- HairEyeColor[, , 1]
# Slice out a 2 by 2 contingency table
black_brown_hazel_green_male <- hair_eye_color_male[1:2, 3:4]
# Transform to data frame
black_brown_hazel_green_male <- counts_to_cases(as.data.frame(black_brown_hazel_green_male))
# Fisher test
fisher_stats <- visstat(black_brown_hazel_green_male$Eye,black_brown_hazel_green_male$Hair)

Decision logic

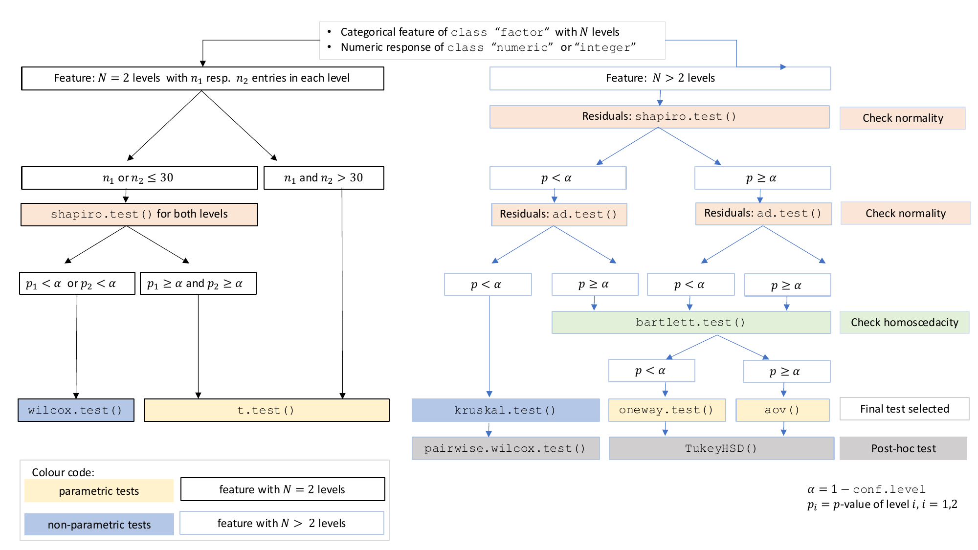
The choice of statistical tests depends on whether the data of the selected columns are numeric or categorical, the number of levels in the categorical variable, and the distribution of the data. The function prioritizes interpretable visual output and tests that remain valid under the the following decision logic:

Numerical response and categorical predictor

When the response is numeric and the predictor is categorical, a statistical hypothesis test of central tendencies is selected.

Decision tree used to select the appropriate statistical test.

Decision tree used to select the appropriate statistical test for a categorical predictor and numeric response, based on the number of factor levels, normality, and homoscedasticity.

Numerical response and numerical predictor: Linear Regression

When both the response and predictor are numeric, a simple linear regression model (lm()) is fitted and analysed in detail, including residual diagnostics, formal tests, and the plotting of fitted values with confidence bands. Note that only one explanatory variable is allowed, as the function is designed for two-dimensional visualisation.

Both variables categorical

When both variables are categorical, no direction is assumed (though one is still referred to as the for consistency). visstat() tests the null hypothesis that both variables are independent using either chisq.test() or fisher.test(). The choice of test is based on Cochran’s rule [@Cochran], which advises that theχ2approximation is reliable only if no expected cell count is zero and no more than 20 percent of cells have expected counts below 5.

For a more detailed description of the underlying decision logic see

vignette("visStatistics")

Limitations

The main purpose of this package is a decision-logic based automatic visualisation of statistical test results. Therefore, except for the user-adjustable conf.level parameter, all statistical tests are applied using their default settings from the corresponding base R functions. As a consequence, paired tests are currently not supported and visstat() does not allow to study interactions terms between the different levels of an independent variable in an analysis of variance. Focusing on the graphical representation of tests, only simple linear regression is implemented, as multiple linear regressions cannot be visualised.

Implemented tests

Numerical response and categorical predictor

Main tests

t.test(), wilcox.test(), aov(), oneway.test(), kruskal.test()

Normality assumption check

shapiro.test() and ad.test()

Homoscedasticity assumption check

bartlett.test()

Post-hoc tests-TukeyHSD() (used following aov()and oneway.test())

Numerical response and numerical predictor

When both the response and predictor are numerical, a simple linear regression model is fitted:lm()

Note that multiple linear regression models are not implemented, as the package focuses on the visualisation of data, not model building. ### Categorical response and categorical predictor

When both variables are categorical, visstat() tests the null hypothesis of independence using one of the following:-chisq.test() (default for larger samples) - fisher.test() (used for small expected cell counts based on Cochran’s rule)